Apache Spark Comet: Boosting Data Processing Speed

S.Selfpubbookcovers 68 views
Apache Spark Comet: Boosting Data Processing Speed

Apache Spark Comet: Boosting Data Processing Speed

Hey guys! Ever felt like your Apache Spark jobs are taking forever to run? You’re not alone. We’ve all been there, staring at those progress bars, waiting for our data to crunch. But what if there was a way to speed things up significantly? Enter Apache Spark Comet , a game-changer in the world of big data processing. In this article, we’ll dive deep into what Spark Comet is, how it works, and why it’s so important for anyone working with large datasets. We’ll break down the technical jargon and make it easy to understand, even if you’re new to the Spark world. Get ready to supercharge your data processing and say goodbye to those long wait times!

Understanding Apache Spark and Its Challenges

Alright, before we get to Comet, let’s talk about the star of the show: Apache Spark . For those unfamiliar, Apache Spark is a powerful, open-source, distributed computing system designed for processing large datasets. Think of it as a super-powered engine for data analysis, capable of handling massive amounts of information quickly and efficiently. Spark excels at tasks like data transformation, machine learning, and real-time analytics. Its in-memory processing capabilities make it significantly faster than traditional MapReduce-based systems like Hadoop. Spark’s core architecture revolves around the concept of Resilient Distributed Datasets (RDDs), which are immutable collections of data distributed across a cluster of machines. Spark can work on a cluster of computers, using the resources of those multiple machines to process the information, which allows for faster processing of big data. This is great in theory, but when dealing with massive datasets, even Spark can run into performance bottlenecks. These bottlenecks can arise from various factors, including data shuffling, I/O operations, and the efficiency of the query optimizer. Spark’s performance can be impacted by factors such as: resource contention, data skew, and inefficiencies in the execution plan. Spark’s performance optimization is also a key concern. As the volume of data grows, and the complexity of the processing tasks increase, optimizing Spark applications becomes crucial.

One of the main challenges is query optimization . Spark’s query optimizer is responsible for creating the most efficient execution plan for your data processing tasks. However, this optimization process can sometimes lead to suboptimal plans, especially when dealing with complex queries. Another challenge is data shuffling . Shuffling is the process of moving data between different nodes in the Spark cluster. This is often necessary for operations like joins and aggregations, but it can be a significant performance bottleneck, especially when large amounts of data need to be shuffled. The efficiency of the Spark execution engine is critical. Inefficient execution can lead to performance degradation. These and many other factors can cause Spark jobs to run slower than expected, wasting valuable time and resources. So, how do we tackle these challenges and make Spark even faster? That’s where Spark Comet comes in.

What is Spark Comet?

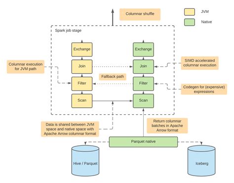
So, what exactly is Spark Comet ? In a nutshell, it’s a project aimed at significantly improving the performance of Apache Spark, specifically focusing on query optimization and efficient execution. Comet is designed to address many of the performance bottlenecks that can slow down Spark jobs, offering a range of optimizations to help you get your results faster. It is designed to work seamlessly with your existing Spark applications, requiring minimal changes to your code. It’s essentially a set of enhancements and optimizations built into Spark to make data processing more efficient. Think of it as a turbocharger for your Spark engine, giving it an extra boost of speed. Comet aims to accelerate the execution of Spark SQL queries, which is the component of Spark that allows you to query data using SQL. One of the primary goals of Spark Comet is to improve the efficiency of query execution by optimizing the way queries are planned and executed. It can identify and optimize common performance bottlenecks, leading to faster data processing and improved resource utilization. The project focuses on improving the efficiency of Spark’s query optimizer, reducing data shuffling, and optimizing the execution engine.

Comet’s main goal is to improve the efficiency of Spark SQL queries, which is the component that lets you query data using SQL. Comet does this by enhancing the query optimizer, reducing data shuffling, and streamlining the execution engine. It’s like giving Spark a tune-up to ensure it runs at peak performance. Spark Comet includes several key components, all working together to boost performance. Firstly, it offers enhanced query optimization . It introduces new techniques to generate more efficient execution plans, reducing the overall time and resources needed to run queries. This means that the query optimizer does a better job of understanding your queries and figuring out the most efficient way to execute them. Secondly, Comet minimizes data shuffling , which is a notoriously slow operation. By optimizing how data is moved around in the cluster, Comet reduces the time spent shuffling data, allowing your jobs to complete faster. Thirdly, it optimizes the Spark execution engine, leading to more efficient processing of data. This is achieved through improvements in the way data is handled and processed within each task. Essentially, it’s about making Spark’s internals work smarter, leading to faster job completion times and more efficient resource utilization.

Key Features and Benefits of Spark Comet

Alright, let’s get into the nitty-gritty of what Spark Comet actually does and why you should care. Here are some of the key features and benefits:

  • Enhanced Query Optimization : Comet improves the query optimizer, leading to more efficient execution plans. This means that your queries run faster because Spark is able to figure out the best way to process your data.
  • Reduced Data Shuffling : Data shuffling can be a major bottleneck. Comet optimizes data movement within the cluster, reducing the time spent shuffling data and speeding up job completion.
  • Optimized Execution Engine : Comet makes improvements to the Spark execution engine, leading to more efficient data processing and better resource utilization. This includes things like improved data handling and task execution.
  • Improved Performance for Complex Queries : Comet is particularly effective at optimizing complex queries, making it ideal for data analysis tasks that involve multiple joins, aggregations, and transformations.
  • Faster Job Completion Times : The ultimate benefit is faster job completion times. By addressing key performance bottlenecks, Comet helps your Spark jobs run more quickly, saving you time and resources.
  • Improved Resource Utilization : By optimizing data processing, Comet helps to make better use of your cluster resources. This can lead to cost savings and improved scalability.
  • Seamless Integration : Comet is designed to integrate seamlessly with existing Spark applications. This means that you can often take advantage of the performance improvements without having to make significant changes to your code.

These features and benefits make Spark Comet a compelling option for anyone looking to improve the performance of their Spark jobs. Whether you’re a data scientist, data engineer, or anyone else working with big data, Comet can help you get your results faster and more efficiently. Spark Comet is designed to be compatible with a wide range of Spark applications, and it is built upon the existing Spark infrastructure. This means you can integrate Comet into your current Spark environment with minimal disruption.

Implementation and Usage of Spark Comet

How do you actually get started with Spark Comet ? The good news is that implementing and using Comet is designed to be relatively straightforward. It’s often built directly into newer versions of Apache Spark, so you may not even need to do anything extra to take advantage of its benefits. For newer versions of Apache Spark, Comet is often included as part of the standard distribution. This means you can simply upgrade your Spark version to the latest one, and Comet’s optimizations will be automatically enabled. Check your Spark version’s documentation to see if Comet is enabled by default. If it’s not enabled by default, or if you want to fine-tune its settings, you can often enable Comet through Spark configuration settings. You can usually configure Comet through Spark’s configuration settings. The specific settings you’ll need to adjust will depend on your Spark version and the specific optimizations you want to enable. You might need to set certain properties in your Spark configuration file or pass them as parameters when you start your Spark application. Consult the Spark documentation for details on the available configuration options and how to use them. For those upgrading from older versions, there might be some compatibility considerations. However, the goal is to make it as seamless as possible. You should review the release notes and upgrade guides to identify any potential issues and ensure a smooth transition.

Here are some general steps for implementing and using Spark Comet :

  1. Check Spark Version : Make sure you are using a compatible version of Apache Spark that includes Comet or has Comet support. Refer to the official Apache Spark documentation for details on supported versions and features.
  2. Enable Comet : If Comet is not enabled by default, you will need to enable it through Spark configuration settings. This might involve setting specific properties in your Spark configuration file (e.g., spark.sql.comet.enabled = true ) or passing parameters when you start your Spark application.
  3. Configure Comet (Optional) : Depending on your specific needs, you may want to configure certain aspects of Comet to optimize performance. This could involve adjusting settings related to query optimization, data shuffling, or other features. Consult the Spark documentation for the available configuration options.
  4. Test and Monitor : After implementing Comet, it’s a good idea to test your Spark applications and monitor their performance. Compare the execution times and resource utilization before and after enabling Comet to verify that the optimizations are working as expected.
  5. Monitor Performance : After implementing Comet, keep a close eye on your Spark job performance. Monitor key metrics like job completion time, resource utilization, and data shuffling. This helps ensure that Comet is working as expected and allows you to identify any further optimization opportunities.
  6. Review Documentation : Always refer to the official Apache Spark documentation for the most up-to-date information on Comet, including installation instructions, configuration options, and known issues. The Spark documentation is an essential resource for understanding how to use and optimize Comet effectively.

By following these steps, you can effectively implement and leverage the benefits of Spark Comet to accelerate your data processing tasks and improve your overall Spark performance.

Real-world Use Cases and Examples

Alright, let’s talk about some real-world examples and how Spark Comet can make a difference. Imagine you’re working for a large e-commerce company, and you need to analyze customer purchase data to identify trends and personalize recommendations. This kind of analysis often involves complex SQL queries with multiple joins, aggregations, and filtering operations. In this scenario, Spark Comet can be a game-changer. By optimizing the query execution and reducing data shuffling, Comet can significantly speed up the processing of these complex queries, allowing you to get insights faster and make more informed decisions. Think about processing massive datasets of clickstream data for real-time analytics. Maybe you’re building a fraud detection system for a financial institution. Analyzing transactions requires real-time processing and complex analysis. Comet enhances your Spark applications and helps improve overall performance. This translates into faster insights and reduced latency. Or, consider a scenario where you’re working on data warehousing, creating data lakes, or performing ETL (Extract, Transform, Load) operations on big data.

Comet can be applied to many different real-world scenarios, making it highly versatile and valuable in various industries and applications. For example, if you are working with a large data warehouse and need to generate daily or weekly reports, Comet can significantly reduce the time it takes to generate those reports. By optimizing the execution of your queries, you can get the reports faster and improve the overall efficiency of your data warehousing processes. You could also be working in the healthcare industry, analyzing large datasets of patient records to identify patterns and improve patient care. By optimizing data processing, you can get insights faster. Or, consider a marketing company using Spark to analyze customer data for targeted advertising campaigns. This involves processing large datasets of customer behavior, demographics, and other information to identify patterns and personalize ad campaigns. Spark Comet enhances your ability to analyze customer data more efficiently. These are just a few examples. The versatility of Comet makes it a valuable tool in many different domains.

Conclusion: The Future of Spark Performance

So, there you have it, guys! Apache Spark Comet is a powerful tool for anyone working with big data. By optimizing query execution, reducing data shuffling, and improving the execution engine, Comet can significantly speed up your Spark jobs, saving you time and resources. As the volume of data continues to grow, and the complexity of data processing tasks increases, performance optimization becomes even more critical. Spark Comet is designed to address many of the key performance bottlenecks, making it an essential tool for data engineers, data scientists, and anyone else working with big data. The project provides significant improvements in speed and efficiency, which are designed to improve your workflow. It also provides seamless integration with your existing environment. Comet helps ensure that you can process massive amounts of data as efficiently as possible. Whether you’re a seasoned data professional or just starting your journey, understanding and utilizing Spark Comet is a must. It’s a key part of the future of Spark performance, and it’s something you should definitely explore. So, give it a try, experiment with the configurations, and see how much faster your Spark jobs can run! You’ll be amazed at the difference it can make. Happy data processing, everyone!